我将在近段时间,撰写一系列关于互联网运营人如何快速成长的指导性文章。这些文章全部来自我工作多年的亲身经验和实践总结,以此来帮助还在运营行业中苦苦挣扎的各位同仁。本篇为该系列的第2篇,本文内容全部来自真实故事。
我辞职后,因为偶然的原因,用了近一个月时间,帮助一位名叫H的运营朋友突破自己在互联网行业的职场瓶颈。由于整个过程是我点对点的跟进,所以得到的思考和收获巨大。
今天我把这段经历完整分享出来,希望能给在互联网运营领域深陷困境的朋友,带来一些启发和思考。而对于这段帮助的故事,我称之为:一名迷茫的互联网运营从业者,从困境中的破局之路。
01
H朋友的简要情况如下:女,不到27岁,有过3年左右的电商活动运营经验。现在上海某传统零售商的电商网站做活动运营,品类为美妆。她遇到了如下问题:
- H感觉自己工作了3年,越来越进入瓶颈期,感觉自己这一年没有任何成长,但不知道问题出在哪。
- H知道自己虽已有3年工作经验,但对自己的能力很发虚,因为曾经尝试过跳槽,结果在面试官面前败下阵来,从而被打击了自信心。
- H觉得自己没有真正的理解什么是运营,感觉每天做的事情都很机械,很重复,很琐碎,没有任何运营的感觉,或者成就感。
她感觉自己陷入了一张困境的蛛网,被缠绕在其中不可自拔,虽然报名上了一些网上运营课程,被灌输了一顿各种各样的方法论、积分体系、竞品分析、案例分析等等…..
但回到工作中,她又陷入了懵逼和迷茫中,依然不知道如何去解决自己当前的困境,也就是,她不知道如何对当前的困境进行破局。
以上情况介绍完毕。
应该说,H所代表的是一大部分1~5年互联网运营从业者的真实状态:即工作了几年,虽然做了一些事,但并没有体系化,方法论的思考和总结,因为没有体系化,方法论的思考和总结,所以不知道问题出在哪,成长陷入停滞;因为成长陷入了停滞,所以比较心虚,对自己的能力底气不足,也很难找到更好的工作。就这样,他们逐渐被一环扣一环的锁链缠绕,慢慢沉入水下。
02
不过比较好的一点是,H的意识敏感,以及行动力还是非常不错的,这也是我愿意帮助她的一个很重要的原因。能够在自己出现瓶颈的时候的迅速意识到这个问题,并能在意识到问题后迅速去推动解决,这种素质已经非常不错了。
就我对于几百名互联网运营工作者的观察来看,大部分人没有这样的敏感和意识。
自己在做一些很基础,很琐碎的工作却浑然不觉,沾沾自喜。明明已经没有了成长,却意识不到自己已经处在瓶颈中,慢慢被温水煮青蛙,蹉跎了岁月。
而有的人意识到了这样的问题后呢,不去行动,天天各种纠结,患得患失,既不敢这个,也舍不得那个,放弃不了那个……时间也在这种纠结中逐渐空耗下去。
所以能够有敏感,有意识,有行动的去着手解决问题,其实是很重要的素质。但很多时候,解决问题的关键,首先是在于理解问题。只有你能真正的理解问题,你才能去解决它。
所以H虽然已经着手开始解决问题,但因为没有理解问题,所以始终不得法。
我首先来带着她去分析问题,理解问题。
03
经过一阵沟通,问题的第一个本质很容易就能分析出来。主要是因为H所在的公司并不是一家拥有纯正互联网基因和氛围的公司,而是在这家传统零售企业中的互联网电商部门工作。
虽然这家在上海的传统零售企业开发了自己的垂直电商APP,但受益于投入资源的有限,以及基因等问题,虽然有一定的流量和转化,但一直做的不温不火。再加上本身是传统企业,做纯电商平台经常会出现外行指导内行,没有真正的互联网增长策略,不重视产品,技术团队实力差劲,投入低,节奏慢等各种问题。
比如:H的leader是从集团内部其他部门调来,并不懂互联网和电商,无法带领部门真正的去有方法有节奏的推进业务。再比如:H所在的公司的技术部门,人浮于事,响应较慢,产品BUG经常要解决两三周甚至更久。
这些问题对于一个希望快速成长,有一定经验的资深互联网从业者来说,是非常制约的。
另外说句题外话,我一直不太建议在找工作的时候,加入传统企业的互联网部门,或者下属的互联网业务。
因为基因,体制的不同,加入这样的部门工作会受到各种各样的掣肘,并且在这样的业务部门,也很难吸收到真正的互联网工作方法论。所以H所面临的问题,有很多在传统企业工作的互联网人,也正在经历着。
那这个问题的本质发现后,唯一的解决办法就是跳槽,因为这是一个结构性的问题,H无法通过自己的能力去改变公司或者部门的基因。
个人的能力在团队以及公司面前的大问题上永远是渺小的,作为一名运营,永远不要希望通过一己之力去改变公司的基因,结构,所以打破结构性问题的最好办法就是打破它,跳出来。
但H现阶段并不具备跳槽的能力,因为她还存在着系统性问题。
04
H之前不是没有想过跳槽,但因为能力方面的问题,尝试着去面试几次,都无功而返。所以H一定存在着系统性问题,系统性问题来源于自身,来源于自己的内部。
一般来说,做互联网,电商活动运营3年,如果能力不足,抛开不够努力的因素外,很大程度上是因为工作体系不完整。因为3年时间蛮久,如果工作体系完整的话,不可能存在能力不足的情况,只要你足够努力,该锤炼到的一定都会锤炼到。
我让H用三段论体系把自己工作梳理一下,看一看哪一段的工作是缺失,或者是有问题的。(三段论内容具体可见:《互联网运营快速成长的底层逻辑,我亲自实践出的“三段论”》)
H经过一梳理,工作体系如下:
- 基础段:每日和商家沟通秒杀选品,上线,更换资源位,出具各种业务报表…..
- 中级段:每两周举行一些电商类小促销活动。
- 高级段:无。
梳理完工作体系之后,结果非常明了,H学员的工作体系中明显缺少高级段的业务,也就是缺少操盘大型项目的经验。
一个大型项目涵盖着包括方案策划,流程打磨,协调沟通,项目管理,追踪跟进,全局把控,市场投放等多个环节,如果能在做好基础段和中级段的工作之外,操盘几个大型项目,那运营人的能力无疑是会大幅度提升的。
而且更重要的一点是,对于一名活动运营来说,不,对于所有的互联网运营人来说,大型项目就是你的勋章,你的作品,是你的奖牌, 是你跳槽下份工作最重要的砝码和加分项。而这些H都没有,没有大型项目的经验和履历,怎么能跳槽一个好的工作呢?怎么能摆脱当前的困境呢?
这一问题也在很多互联网运营人身上发生。
即长时间陷入在基础的工作中,做了大量琐碎的工作,没有项目经验,没有作品,没有业绩来支撑自己的履历,既得不到真正的锤炼,也因为时间的推移,而让自己的价值慢慢贬值。
05
经过和H的沟通,我给她定了如下策略:
- 鉴于当前能力体系有缺失,先在公司想办法做出几个大项目,既拉升自己的能力,又能为自己的履历增加加分项;
- 积累了3~5个大型项目后,争取在明年3~5月的时候,进行跳槽,彻底摆脱当前的困境;
- 在做这其中的过程中,重新梳理自己的工作方法论,查缺补漏。
对于以上几点,H表示同意。
此时时间差不多是7月份,H向我表示。正好再过几个月就有电商双11了,可以好好策划一下这场大型活动,把它做好。
还有4个月的时间,这没必要等啊,我表示不解。
职场中永远不能等待,要搞事情就随时可以去搞,有想法就去搞啊。这几个月的时间我们完全可以操盘几个大型项目,不然这些时间都是白白浪费掉的。
可是领导或者老板也没有下达任务给我啊?H无奈的表示。
那你为什么不能牵头去做呢?牵头去提呢?
在职场中一定要有主动破局,主动进攻的态势,千万不能在那干等着,干坐着去等待上级分配任务。很多工作业绩是通过自己争取而得来的,所以千万不要在那死坐着不动,而要主动出击。
H在我的劝说下,决定不再像以前那样干坐着等待分配任务,而是决定主动出击,亲自策划一个需要投入较大资源,协调多方的一个电商活动。
在我帮助H摆脱困局的过程中,她的执行力还是让我比较佩服的,让她做什么就会快速去行动,让她修改什么响应也很快。不要小看行动力,在职场的进取,破局,闪转腾挪,是需要真正的行动力。
太多的人缺乏行动力,推三下,动一下,在纠结中不断徘徊,磨磨蹭蹭,最终看着机会一个又一个的失去。
06
H很快给我了做了一个大型活动方案,感觉轻车熟路。但看完以后我很失望。因为这个方案太过平常,太过简单,就是选商品,做促销,有点类似于她平时做的小活动的放大版。没有任何的亮点。
我说这不行啊,虽然我们要搞一个大事情,但也不能敷衍啊。
作为一名互联网运营,不重复自己走过的路是快速成长中很重要的一条原则。
尤其作为一名活动运营,能在每次策划的项目中去尝试一些新玩法,长期以往,就会有很大的进步,而不是一条道走到黑。
我表达了我的想法后,H比较迷茫,她觉得自己一直做的都是这些工作,不知道还有什么新的活动形式可以做。
你不知道主要还是因为你的大脑空空如也,平时看的东西太少了。
你平时有会去看一些其他电商平台在搞的一些活动形式吗?
不会。
那好,从现在开始,每天你晚上睡觉前的第一件事,就是把其他同类电商平台打开,看一看其他平台都在搞什么!
就我接触过的大部分陷入困境的互联网运营人来说,脑子里没有东西,没有想法,是大部分人身上具有的共性问题。
为什么脑子里没东西?一想个活动创意,形式,项目就抓耳挠腮,想不出来?
看的东西太少了。
看什么?
看竞品,看同类产品,看所有互联网产品,看各种案例,看别人家做了什么活动,做了什么功能,做了什么案子,做了什么策划,
看到之后你是抄也好,借鉴也好,还是搬运也好,总之你要不断去看,这样你脑子才会不断有东西。
我让H去看看其他电商平台在搞什么活动,或者之前搞过什么比较成功的活动形式,哪怕是抄也好,亲自抄一个也好,也要让自己做一些不一样的东西,坚决不能再做以前做过的套路。把以前的东西改一改,形式不换,每次都做这些东西,长期以往,人就彻底废掉了。
07
H按照我的要求,密集参考了一些电商平台做的活动,选择了几个比较不错的活动形式。在这过程,我也在反复做H的思想工作。
首先我们看似是“抄”,但并不是真的抄,我们是借鉴,是模仿;而且我们只“抄”其中的机制,但文案,包装,主题,噱头,我希望你能结合自己的产品特质,去重新包装,不要真的变成了抄,我甚至希望你能在别人的案例上做到二次创作。
虽然活动形式是别人做过的,但对你来说却是全新的,你每“抄”别人一个案例,就等于学习了一个全新的东西,那你的提升速度无疑会大大加快。只有你不断的去“抄”,去“模仿”,并在这过程中揣摩人家的策划思路,你才会慢慢有属于自己的东西和方法论。
就这样,H的思想工作终于被我做通了。
其实眼高手低,无法接地气,无法快速的出项目,出简单粗暴直接的项目,是很多互联网运营人普遍存在的问题。
首先脑子没有东西,还不愿意去学,去多看,去学,去看,又不愿意去模仿人家,自己搞创意,又搞不出来(创意哪那么容易产生)。很多运营人就在这种说也不会说,做也不会做的困境里不断纠结。
所以与其这样,不如你就老老实实的去模仿,去“抄”,去复制别人的案例,先学会模仿,再学会创新。
最后,我和H根据当前公司的情况,发现京东搞过的“超级品牌日”这个活动形式非常适合模仿和借鉴。
08
为什么选择这个活动去模仿,去“抄”?主要还是结合H现有的“牌面”。
我和H当然很想去复制淘宝的“购物游乐场”,或者拼多多的裂变活动等一些大型互动电商活动。但考虑到H学员所在公司渣烂的技术团队,和长达一个季度的排期,我们放弃了需要开发人员大量支持的活动形式。
所以盘下来之后,发现“超级品牌日”这个活动形式就蛮适合我们当前的牌面。
首先这个活动形式不需要动太多的开发资源,只要动用前端,将H学员电商平台的主会场进行一下包装即可,没有什么难度。这个活动的难易程度比较适中,不会一上来过于复杂,让H驾驭不住,直接做崩溃。
最后这个活动形式可以练习品牌包装,活动包装,跨部门协调方面的技能,这些也是H现阶段所欠缺的。根据手上的这些牌面,我们选择做复制京东,做一个小版本的“超级品牌日”。
很多时候,即使你“抄”,也要抄的因地制宜,而不是直接拿来就用。
H比较认可,也比较兴奋,她也觉得这个活动虽然是新瓶装旧酒,但至少看起来和以前做的事情不太一样,不是在重复以前的老路,而是在做一些新的东西。
她很快又出了一版方案,H的超级品牌日活动方案第一版。
H的行动力真的很不错,和我一直保持着快速响应,她的敏捷速度确实与她所在的公司节奏格格不入,所以我坚定的支持她明年一定要跳槽!但这次新出的方案有大量的问题,也暴露出了H的基本功不扎实,很多基本的技能并没有修炼到最好。
比如这么一个大型的活动,需要联动多方资源的这么一个项目,方案竟然如此的简单和粗糙。(为了和学员节省方案策划的时间,不要耗费大量精力用在打磨PPT上,我一般会带学员使用思维导图做方案)
我对H说,你这根本不是一个可以执行的方案,你只是一个泛泛的方案,泛泛的阐述,泛泛的表达,泛泛的就那么回事。
让人一下就看出来,你脑子里是没东西的,你肚子里是没有货的。有大量的运营都在写这种泛泛的,没有深入到细节,没有深入到执行的方案和文档。
不信你们自己看看自己写的内容,有没有很泛泛?
09
我继续给H辅导。我说我们也不用写的特别复杂,或者要写几十页PPT,但我们的方案必须要有逻辑,有阶段感。你这一堆字段扔上去,看的人根本看不到你的逻辑性,看不出你的阶段感,也就会觉得你没有水平。
H表示不懂我在说什么。
我继续说,比如你这个活动,牵头的资源很多是吧?那理所当然的应该分成几个阶段来写。
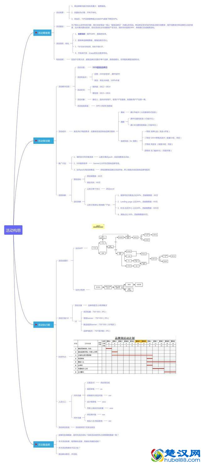
首先要分成活动筹备期,活动策划期,活动执行期,活动复盘期等几个大阶段,也就是说你要对你所有的信息进行一个阶段化的归类,好给人清晰的展示。
H表示明白了。
我继续说,这还没完,那每个阶段,你是不是要写清楚其中的内在逻辑。比如:就说活动筹备期吧,你是不是要写写里面的内在逻辑。比如:你为什么要做这个活动,你总得有一套内在的逻辑吧?
不是我今天开心,所以就要做一个活动,不是为了活动而活动,而是我有一套逻辑,去支撑着我要做这个活动。
比如这个逻辑可能是这样。
活动背景:因为进入了8月,即将入秋,用户面临产品换季期,根据过往经验,换季期用户消费特征呈现以下几点:
- 购买呈现…..
- 喜客单价较低的商品……..
- 善于买批量,买一整套…..
所以综上所述,我们将制定一场大规模的营销活动,活动旨在针对消费者呈现出的特征进行有针对性的营销。
活动主题:XXX超级品牌日
活动卖点:根据前面消费者特征所述,本次活动卖点主要在以下几个方面…..
后面我就不说了。
即使是做一个活动,你也要理出你的营销逻辑,并且要把这些逻辑体现在你的方案中,而不是只是单纯的策划一个活动,然后给上线,那你的工作价值,工作能力,思考逻辑到底体现在哪呢?你和那些普通的运营人员又有什么区别呢?
H学员似懂非懂的表示理解了。
可能有些读者会认为我在装,或者认为我说的那些逻辑根本没有太大作用。我也承认,很多时候,我们追求的这些所谓的逻辑并不会在结果中进行明显的体现,但这种思维方式,这种思考逻辑,却是需要无时无刻进行磨炼的。
不然大部分运营的脑子里基本是如下一个逻辑:
- 咦,好久没做活动了,那我们做个活动吧,主题不重要,随便胡扯一个就行;
- 咦,活动太干了,加个抽奖吧,我也不知道为什么要加抽奖,反正就加个抽奖吧;
- …….
这是我看到的大部分互联网运营都在做的事情,
没有思考的深度,为了做而做,没有思考做这件事情的本质,没有学会从逻辑中,从本质中去推导出你要做的事情的方向,
那你的工作思路,以及思考,会一直停留在很浅层的表象。
10
我继续给H辅导,循循善诱的和她说:比如你在方案中,会在电商主会场里加抽奖活动,裂变活动。加活动是没有问题,但你根本没有想清楚在电商主会场加活动的逻辑和本质,你只是看到别人电商平台主会场里加活动了,你也觉得自己应该去加,所以就加了,你根本没有对此进行深度的思考。
H表示是的,她已经完全做习惯了,看到其他平台做电商促销,都会在其中加点活动,至于为什么加,怎么加,她完全没有思考过。
我们要以终为始的去思考问题,比如要是我,我会在方案中这么去阐述电商会场的活动逻辑:在电商主会场上线后,理所当然的会有大批量流量进来。
那针对大批量流量进来,我们要对流量达成以下运营目标。
- 保持流量在活动期间的长期留存,不能今天来了,明天就流失掉了。
- 保证流量的分流,由于大量的流量会进入主会场,要迅速对流量进行快速分流,让流量迅速的进入到各个子会场中。
- 要保证流量的高转化,来的流量尽快促进成交转化。
- 让来的流量进行扩散,达到传播出去的目的。
当我根据我的运营目标,所以我准备上相应的活动。
- 在主会场大促销期间上一个天天抢红包的活动,高频触发,活动期间每天都有,每天3次,这样来的流量就能长期留存,天天都会回到主会场抢红包,而不是流失掉。
- 各分会场同样布置领小额红包的活动,并在主会场进行信息展现,引导用户领完红包后,去分会场领,达成流量的分流目的。
- 在主会场首页布置一个抽奖活动,每个人都可以抽奖,奖品基本都是无门槛优惠券,给予用户关键一击,让用户得到优惠券后迅速完成购买转化。
- 增加一个分享页面到朋友圈,抽福袋的活动,只要将主会场页面分享朋友,每邀请一个人进来,就能在主会场里抽一个福袋。
综上所述,我决定在电商主会场内增加:
- 天天抢红包活动(保证流量的留存和每日回流);
- 分会场抢红包活动(保证流量迅速分散到各个分会场,有效分流);
- 抽奖大转盘活动(得到优惠券,提高用户购买转化);
- 分享抢福袋活动(站外,增加站外流量)。
你看,这才是真正的有本质,有逻辑的去输出你的方案,你的活动。这是以目标,以方向推导出的有的放矢,有体系的运营动作,而不是你随便左加一个活动,右加一个活动,为了活动而活动的写方案。
H恍然大悟。
11
当然了,事实上,也不是所有公司,每次一搞活动就到处发红包,或者搞裂变,总之我说的也是一种较为理想的情况。但这种有目标,有逻辑,有本质的思考方式,依然是非常重要的。
经过我和H一版两版三版四版的方案修改(中间过程略去不表),H学员终于策划出了一个我觉得比较还不错的方案。
当然这个方案依然有些小瑕疵,和阿里京东拼多多的运营们比还差很多,但相对H最早那一版,已经有很大进步了。人有时候自己和自己比就行。而且在职场都知道,完成比完美重要,在有限的时间内,还是先要把这个项目推进下去,而不是一直去打磨方案打磨方案,到最后推动项目的心力都已经消耗掉了。
我跟H说,可以了,就到这,还有一些小问题我们可以在后面做其他活动时慢慢去磨炼。
H迅速的开动马力,将方案快速推进下去,并很快上线。
最终取得了较为不错的销售成绩。
12
尽管这个销售成绩和其他大流量的电商平台相比不值一提,但却极大的振奋了H的自信心。她有了一种豁然开朗的感觉(她自己这么告诉我的)。原来自己真的可以跳出当前重复的工作,去做一些更有意思,更新鲜,更有价值的事情,原来很多琐碎的运营工作有着本质的东西在驱动,而不是只是机械性的在那去做。
H的整个工作士气被提高起来,并开始摩拳擦掌,和我一起准备策划下一个活动。
当然,在辅导H的过程中,有两点主线我是一直在不断的去坚持着。
首先就是不断的告诉H:重要的不是学会方法,学会策划的手段,而是学会这种思考的逻辑方式。
在困境中如何分析问题,如何理解问题,如何去推动解决问题,如何把看竞品,看同类产品,看案例这种手段当做一种下意识的反应。遇到问题,没有想法,什么也不要说,什么也不要想,第一时间打开所有产品,挨个去找。
如何思考你做的每一件事情的本质逻辑,如何把你做的工作有逻辑,有方法,有因有果的表达出来。我认为这些东西,才是对H最重要的。
毕竟,互联网运营永远不缺会策划活动的人,会做电商运营的人,永远不缺运营高手。但如何在一个困境中不断去思考问题,解决问题,去锤炼自己的思路,恰恰是很多人缺少的能力。
其次,我一直给H始终不断的做非常强力的心理建设。
- 比如H担心抄别人会不会有问题,我会不断的去鼓励她,学习都是先从模仿开始,高手都是先从模仿开始;
- H担心项目推进不下去,我会不断的去教她如何和领导沟通,如何把你的方案卖给你的领导,如何让领导支持你的方案;
- 再比如H担心项目上线后,没有业绩,或者业绩不好如何交差?我会鼓励她,公司永远不在意员工做出失败的项目,因为失败是非常正常的事情;公司只担心员工像温水青蛙一样,在那浑浑噩噩的度日,更何况,你只有不断的去突破自己不足的地方,你才有可能收获成长。
这种心理建设同样非常重要。因为从迷茫中破局,从困境中走出来,也需要极大的勇气和信心,由于很多时候这些勇气和信心并一定能从别人身上得到,所以很多时候,你需要给予自己足够的勇气和信心。
所以你看,H本身的一个情况,是当下众多1~5年互联网从业者的缩影。有很多互联网从业者,因为自己的能力,公司的问题,产品的问题,市场的问题,陷入到困境中不可自拔,不知道如何破局。而只有学会如何不断破局,你才能在职场,创业,甚至是人生中立于不败之地。
而这个破局包含着:
- 你首先要能够意识到自己的困境,意识到自己的问题;
- 其次你要能理解你的问题出在哪,是出在大环境,出在别人身上,还是出在自身?是结构性问题,还是系统性问题?
- 接下来你要对问题进行深度的分析和理解,理解问题比解决问题更加重要,只有你能理解自己的问题,才会有方向的推动和解决。
而在破局的过程中,你需要不断去克服自己身上的弱点,不断的努力和前进。直到最终突出重围,完成破局。
虽然我和H还没有最终走完这条困境中的破局之路,但我们已经在困境中打开了一丝缝隙。
接下来只需要不断的去牵头做大项目,整理方法论,梳理自己的工作体系,不断去看各种的竞品学习,相信H一定能在明年找到一家更好更优秀的新公司,并最终脱离苦海。相信以她的执行力,一定是可以的。
那各位互联网运营人,你们是在困境中吗?你们已经意识到了自己的困境吗?你们已经开始走出自己的破局之路吗?
#专栏作家#
刘玮冬,微信公众号:刘玮冬运营手记,人人都是产品经理专栏作家。互联网知名运营专家,某创业公司用户增长负责人。专注于互联网运营领域的研究和总结。
本文地址:问答解惑频道 https://www.hkm168.com/live/137351.html,易企推百科一个免费的知识分享平台,本站部分文章来网络分享,本着互联网分享的精神,如有涉及到您的权益,请联系我们删除,谢谢!



相关阅读







